简介
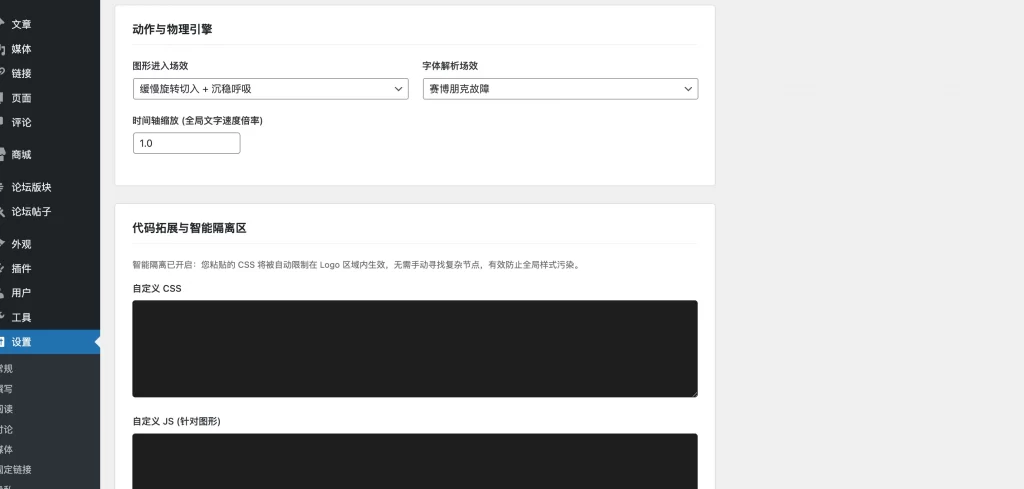
一款可上传自己的logo之后可快速定制一个动态的svg图,还是比较不错的,不会制作动态LOGO,介于AI的强大,写了这么一个LOGO插件,高度模块化设置,所有显示都能自定义设置,内设几种动效,不满意可以自定义设置动效
图片展示
![图片[1]-WordPress插件 – 自定义Logo插件-知喜博客](https://cs.chario.cn/wp-content/uploads/202603/f3cc1773478367.jpg)
![图片[2]-WordPress插件 – 自定义Logo插件-知喜博客](https://cs.chario.cn/wp-content/uploads/202603/15601773478371.jpg)
© 版权声明
文章版权归作者所有,未经允许请勿转载。
THE END

一款可上传自己的logo之后可快速定制一个动态的svg图,还是比较不错的,不会制作动态LOGO,介于AI的强大,写了这么一个LOGO插件,高度模块化设置,所有显示都能自定义设置,内设几种动效,不满意可以自定义设置动效
![图片[1]-WordPress插件 – 自定义Logo插件-知喜博客](https://cs.chario.cn/wp-content/uploads/202603/f3cc1773478367.jpg)
![图片[2]-WordPress插件 – 自定义Logo插件-知喜博客](https://cs.chario.cn/wp-content/uploads/202603/15601773478371.jpg)
暂无评论内容